如何直接绕过TPM2.0升级Win11?免工具绕过TPM2.0升级Win11方法
|
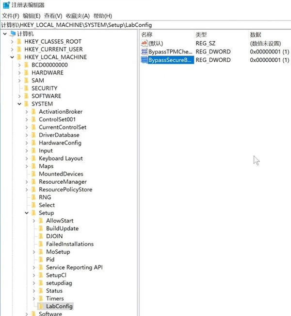
Win11系统是现在非常火热的操作系统,微软发布了第一个Win11预览版,但是Win11安装有一定的要求,那么,我们如何直接绕过TPM2.0升级Win11呢?下面小编就为大家带来详细的操作方法 ,快来看看吧! 免工具直接绕过TPM2.0升级Win11方法 1、不管支不支持TPM2.0,都直接升级win11; 如果其他条件都满足,只是不满足TPM2.0,则会停在下面这个页面上; 2、在这个界面上,同时按下Shift+F10,调出命令行,输入regedit回车,即打开注册表; 3、找到HKEY_LOCAL_MACHINESYSTEMSetup,先此处创建一个LabConfig项; 4、在LabConfig项里创建2个DWORD值; 一个是BypassTPMCheck,数值为00000001(7个0) 一个是BypassSecureBootCheck,数值为00000001(7个0), 第5步:关闭注册表后,系统就会继续安装了。 小编亲自装机,实测了,此方法可以安装。 |


