Toad for Oracle 2020 V14.0.75.662 最新版
|
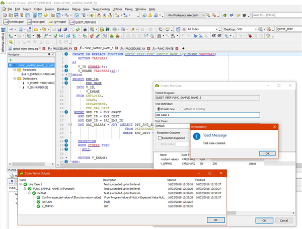
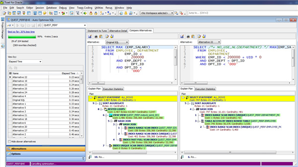
Toad for Oracle2020是一款非常好用的工具,这款软件是专门为用户处理Oracle数据库打造的,可以简化工作程序,避免出现太多代码错误,大大提高了工作效率,需要的朋友们可以来下载试试。 软件特色 1、自动化设计师 自动执行复杂的重复性任务,例如架构比较,脚本执行,管理,报告等。 2、代码审查 确保一致的代码质量标准,以减少生产中的问题并提高代码的可维护性。 3、utPLSQL单元测试 在编码之前创建单元测试可确保一致的代码质量,更少的生产问题以及更容易的代码可维护性。 4、合作 与您的团队或整个开发组织共享标准,最佳实践,代码,脚本,工件等。 5、数据编辑 保护选定的实时显示给用户的数据,而无需更改应用程序。 6、数据库运行状况检查 通过可配置的检查确保所有Oracle数据库的运行状况。 7、探查器 对每行PL / SQL代码的执行时间进行计时,将数据存储在存储库中并以图形方式表示以显示性能瓶颈。 安装方法 1、下载并解压即可得到Toad for Oracle 2020安装包、激活码; 2、根据需要选择运行安装包,选择同意条款; 3、添加许可证,输入站点消息; 4、选择需要安装的组件,建议全选; 5、选择软件安装位置后点next进行下一步; 6、等待安装完成,点击finish退出引导,打开软件即可免费使用; 7、以上就是Toad for Oracle 2020安装教程,希望对你有所帮助。 新功能 1、简化的数据库开发 使用Toad Data Modeler以及内置的数据库浏览器,SQL编辑器,调试器和项目管理器来设计,构建,编辑,调试和管理项目。 2、代码质量保证 与团队成员合作,标准化代码格式,同时保留代码完整性,并通过随附的Team Coding和版本控制防止覆盖。 3、自动化的代码测试 自动创建和执行功能代码测试,以确保应用程序质量并使用Code Tester更快地交付质量代码。 4、自动化代码分析 使用行业最佳实践以及预定义和/或可自定义的规则集,通过可读性,正确性,程序结构,命名约定和可维护性,通过代码分析实现代码自动审查。 5、自动化性能优化 借助Spotlight数据库诊断功能精确定位数据库瓶颈,快速解决问题或验证SQL,PL / SQL和索引,从而通过唯一的自动化SQL调整工具集SQL Optimizer来确保高性能。 6、数据库性能测试 使用Benchmark Factory工具在生产前进行性能和可伸缩性测试以及行业标准基准测试,以确保所做的任何数据库更改都将在用户和事务负载下扩展。 7、数据库运行状况和稳定性 使用Toad DB Admin模块的数据库运行状况检查,评估数据库的运行状况并生成有关200多个方面的数据库性能,配置,架构和安全漏洞的报告。 |










