Jailer数据文件提取软件 V12.7.4 官方版
2022-10-22 09:49:16
简体中文
59.89 MB
无毒
无隐私收集
|
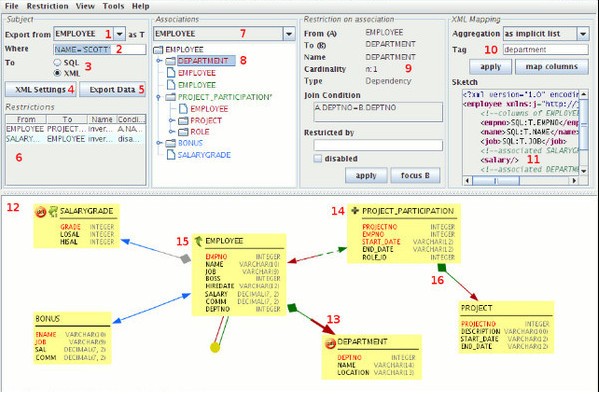
Jailer数据文件提取软件是一款专业好用的数据提取软件,使用该软件可以帮助用户从数据库中提取所需要的数据,操作简单易上手,能够直接提取出来,且不会影响其他数据,有效提高数据库的运行效率,很是方便,有需要的用户快来下载体验吧。 注意事项 Jailer运行的环境需要Java JRE 5的支持。 软件特色 1、出口的一致性和引用完整的行集从你的生产数据库和输入数据到你的开发和测试环境。 2、通过删除和归档过时的数据,不违反完整性,提高数据库性能。 3、生成层次结构的XML,拓扑排序sql-dml和DbUnit数据集。 4、开放源代码、完全用java写的、平台的独立性、DBMS无关。 更新日志 1、增加了在数据浏览器界面编辑和执行任意 SQL 语句的功能。 2、可以基于行对 SQL 语句执行结果的数据进行编辑。 3、提升了语法高亮。 4、在数据浏览窗口中集成了数据库模式映射对话框。 |
Jailer数据文件提取软件 下载地址
正在读取下载地址...

