电脑打开APEX英雄蓝屏DPC WATCHDOG VIOLATION怎么解决?有用户反映电脑才配好没有多久,游玩任何我已玩游戏都没有问题,但是只要打开APEX英雄就会出现这个蓝屏信息,这是什么情况呢?下面小编为你带来了相关解决方法,需要的赶快来看看吧。

电脑打开APEX英雄蓝屏DPC WATCHDOG VIOLATION怎么解决?

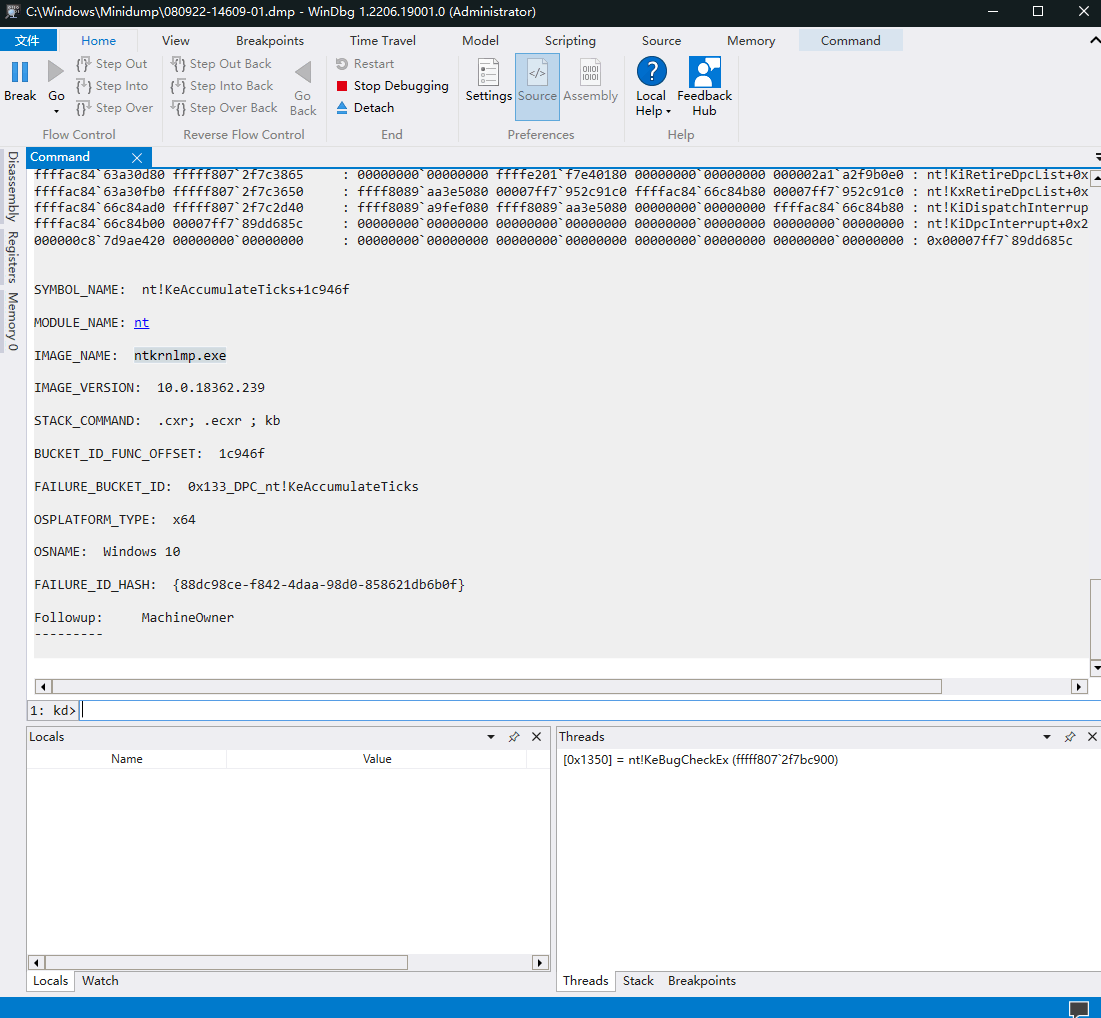
  DPC WATCHDOG VIOLATION蓝屏解决方法

  1、按住win+r,打开运行界面。

  2、输入SYSDM.CPL,点击确定。

电脑打开APEX英雄蓝屏DPC WATCHDOG VIOLATION怎么解决?

  3、找到高级,左键点击。

电脑打开APEX英雄蓝屏DPC WATCHDOG VIOLATION怎么解决?

  4、找到启动和故障恢复。

电脑打开APEX英雄蓝屏DPC WATCHDOG VIOLATION怎么解决?

  5、点击进入设置页面。

电脑打开APEX英雄蓝屏DPC WATCHDOG VIOLATION怎么解决?

  6、找到写入调试信息。

电脑打开APEX英雄蓝屏DPC WATCHDOG VIOLATION怎么解决?

  7、选择小内存转储即可。

电脑打开APEX英雄蓝屏DPC WATCHDOG VIOLATION怎么解决?

  8、将%SystemRoot%\Minidump替换原内容。

电脑打开APEX英雄蓝屏DPC WATCHDOG VIOLATION怎么解决?

  9、确定应用后,重启你的设备即可恢复。